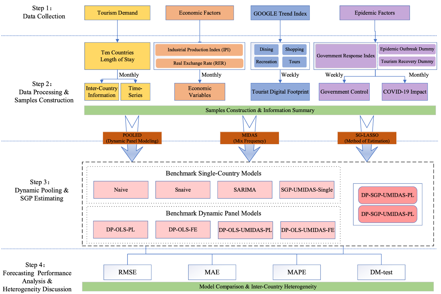
近日,2138CC太阳集团胡明明团队在旅游需求大数据混频预测领域取得新进展,构建了一个基于混合频率动态面板模型的旅游需求预测框架。相关成果以”Forecast by mixed-frequency dynamic panel model”为题,在旅游管理国际三大顶刊之一的《Annals of Tourism Research》上发表。

研究团队提出了一种新的旅游需求建模与预测方法,通过集成不同频率的数据,利用动态面板模型和机器学习方法,提高旅游需求预测的准确性。该研究有效利用混合频率数据捕捉高频游客行为信息,显著提升了预测准确性;通过捕捉面板数据中的共同信息,抵消了各国异质性带来的偏差,提高了旅游需求预测的平均准确性;引入了稀疏组最小绝对收缩和选择算子来解决动态面板旅游需求预测中的共线性问题,并确定了影响变量的时间滞后结构。

论文链接:https://doi.org/10.1016/j.annals.2024.103887
图文:胡明明
一审一校:马丽娟、何心巨
二审二校:韦 铁
三审三校:黄 晋、朱帮助